Shanoj
Learn.Share.Grow
Menu
Skip to content
Home
About
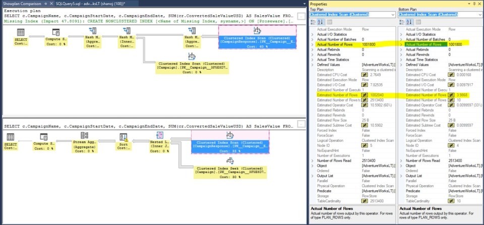
compair_1
← Previous
Leave a Reply
Cancel reply
Δ
This site uses Akismet to reduce spam.
Learn how your comment data is processed.
Privacy & Cookies: This site uses cookies. By continuing to use this website, you agree to their use.
To find out more, including how to control cookies, see here:
Cookie Policy
Comment
Subscribe
Subscribed
Shanoj
Join 69 other subscribers
Sign me up
Already have a WordPress.com account?
Log in now.
Shanoj
Subscribe
Subscribed
Sign up
Log in
Copy shortlink
Report this content
View post in Reader
Manage subscriptions
Collapse this bar